# ddd-ecommerce-backend
**Repository Path**: actual-combat-study/ddd-ecommerce-backend
## Basic Information
- **Project Name**: ddd-ecommerce-backend
- **Description**: Extract ecommerce-backend from master and put it to ecommerce-backend branch
- **Primary Language**: Unknown
- **License**: Not specified
- **Default Branch**: master
- **Homepage**: None
- **GVP Project**: No
## Statistics
- **Stars**: 0
- **Forks**: 0
- **Created**: 2021-05-21
- **Last Updated**: 2021-05-21
## Categories & Tags
**Categories**: Uncategorized
**Tags**: None
## README
# 1.概述
我们将使用DDD实现Spring应用程序。 此外,我们将在六边形架构的帮助下组织层。
使用这种方法,我们可以轻松地交换应用程序的不同层。
# 2.六边形架构
六边形体系结构是**围绕领域逻辑设计软件应用程序**以将其与外部因素隔离的模型。
领域逻辑是在业务核心中指定的,我们将其称为内部部分,其余部分为外部部分。 通过端口和适配器可以从外部访问领域逻辑。

# 3.原则
首先,我们应该定义原则来划分我们的代码。 正如已经简要解释过的,六边形结构定义了**内部和外部**。
相反,我们要做的是将应用程序分为三层: **应用程序(外部),域(内部)和基础结构(外部)**:

通过**应用程序层,用户或任何其他程序与应用程序**进行交互。 该区域应包含用户界面,RESTful控制器和JSON序列化库之类的内容。 它包括**任何可以向我们的应用程序公开和协调域逻辑执行的内容**。
**在领域层中,我们保留接触并实现业务逻辑的代码**。 这是我们应用程序的核心。 此外,该层应与应用程序部分和基础结构部分都隔离。 最重要的是,它还应该包含定义API以便与域交互的外部部分(例如数据库)进行通信的接口。
最后,**基础架构层是包含应用程序需要运行的所有内容的部分**,例如数据库配置或Spring配置。 此外,它还从域层实现与基础结构相关的接口。
整体目录结构:
├─main
│ ├─java
│ │ └─com
│ │-----└─ecommerce
│ │---------└─onion
│ │--------------├─application
│ │--------------│ ├─cli
│ │--------------│ ├─request
│ │--------------│ └─response
│ │--------------├─domain
│ │--------------│ ├─repository
│ │--------------│ └─service
│ │--------------└─infrastracture
│ │------------------├─configuration
│ │------------------└─repository
│ │----------------------└─mongo
│ └─resources
└─test
├─java
│--└─com
│------└─ecommerce
│----------└─onion
│--------------└─domain
│------------------└─service
└─resources
# 4. Domain Layer
让我们从实现我们的核心层(即领域层)开始。
首先,我们应该创建Order类:
```java
package com.ecommerce.onion.domain;
import java.math.BigDecimal;
import java.util.*;
/**
* @packageName: domain(领域包)
* @className: Order(订单领域)
* @description: 围绕此订单领域展开业务
* @author: luds
* @version: v1.0
* @date: 2021-03/25
*/
public class Order {
/**
* 订单ID
*/
private UUID id;
/**
* 订单状态(已创建,已完成)
*/
private OrderStatus status;
/**
* 订单项目列表
*/
private List orderItems;
/**
* 订单价格
*/
private BigDecimal price;
/**
* 默认构造器
*/
public Order(){}
/**
* 通过订单ID及产品构建订单
* @param id: 订单ID
* @param product: 产品领域实例
*/
public Order(final UUID id, final Product product) {
this.id = id;
//由产品实例返回一个不变的可序列化的订单项目列表
this.orderItems = new ArrayList<>(Collections.singletonList(new OrderItem(product)));
//初始状态为创建
this.status = OrderStatus.CREATED;
//采用产品价格作为订单价格
this.price = product.getPrice();
}
/**
* 完成订单
*/
public void complete() {
//验证状态
validateState();
//把订单状态更新成:已完成
this.status = OrderStatus.COMPLETED;
}
/**
* 由产品追加新订单
* @param product: 产品实例
*/
public void addOrder(final Product product) {
//验证状态
validateState();
//验证产品
validateProduct(product);
//把产品制作的订单追加到订单项目列表
orderItems.add(new OrderItem(product));
//追加新订单后,在订单价格基础上+产品价格
price = price.add(product.getPrice());
}
/**
* 根据ID来移除订单
* @param id: 订单ID
*/
public void removeOrder(final UUID id) {
//验证状态
validateState();
//根据订单ID,获取订单项目
final OrderItem orderItem = getOrderItem(id);
//从订单项目列表移除此订单项目
orderItems.remove(orderItem);
//订单价格也扣除此订单项目的价格
price = price.subtract(orderItem.getPrice());
}
/**
* 根据订单ID获取订单项目
* @param id 订单ID
* @return 订单项目
*/
private OrderItem getOrderItem(final UUID id) {
//如果订单项目的产品ID过滤后,返回第一个订单项目;否则抛出异常:此ID的产品不存在。
return orderItems.stream()
.filter(orderItem -> orderItem.getProductId()
.equals(id))
.findFirst()
.orElseThrow(() -> new DomainException("Product with " + id + " doesn't exist."));
}
/**
* 验证状态
*/
private void validateState() {
//如果订单已经完成,就会抛出异常:这个订单已经完成
if (OrderStatus.COMPLETED.equals(status)) {
throw new DomainException("The order is in completed state.");
}
}
/**
* 验证产品
* @param product: 产品实例
*/
private void validateProduct(final Product product) {
// 如果产品是空的,就会抛出异常:这个产品不能是空的
if (product == null) {
throw new DomainException("The product cannot be null.");
}
}
/**
* 获取订单ID
* @return 返回订单ID
*/
public UUID getId() {
return id;
}
/**
* 获取订单状态
* @return 返回订单状态
*/
public OrderStatus getStatus() {
return status;
}
/**
* 获取订单价格
* @return 返回价格
*/
public BigDecimal getPrice() {
return price;
}
/**
* 获取订单项目列表
* @return 返回订单项目列表
*/
public List getOrderItems() {
//变不了的列表
return Collections.unmodifiableList(orderItems);
}
/**
* 由ID、订单项目、价格、订单状态,组合成哈希值
* @return 返回哈希值
*/
@Override
public int hashCode() {
return Objects.hash(id, orderItems, price, status);
}
/**
* 如果是此订单本身就返回true,如果不是订单就返回false;
* 除了上述两种情况:如果订单ID、订单项目、价格、状态都相同,就返回true,否则false
* @param obj: 比较对象
* @return 比较结果
*/
@Override
public boolean equals(Object obj) {
if (this == obj)
return true;
if (!(obj instanceof Order))
return false;
Order other = (Order) obj;
return Objects.equals(id, other.id) && Objects.equals(orderItems, other.orderItems) && Objects.equals(price, other.price) && status == other.status;
}
}
```
**这是我们的聚合根**。 与我们的业务逻辑有关的所有内容都将实践一下。 另外,Order负责将自己保持在正确的状态:
- 只能使用给定的ID并基于一个产品创建订单-构造函数本身也以CREATED状态创建订单
- 订单完成后,便无法更改OrderItems
- 像设置器一样,不可能从领域对象外部更改Order。
此外,Order类还负责创建其OrderItem。
然后创建OrderItem类:
```java
package com.ecommerce.onion.domain;
import java.math.BigDecimal;
import java.util.Objects;
import java.util.UUID;
/**
* @packageName: domain(领域包)
* @className: OrderItem(订单项目领域)
* @description: 订单项目列表中使用的订单项目
* @author: luds
* @version: v1.0
* @date: 2021-03/25
*/
public class OrderItem {
/**
* 订单项目ID
*/
private UUID productId;
/**
* 订单项目价格
*/
private BigDecimal price;
/**
* 默认构造器
*/
public OrderItem(){}
/**
* 由产品构建订单项目
* @param product 产品实例
*/
public OrderItem(final Product product) {
// 产品ID取出来,给订单项目ID
this.productId = product.getId();
// 产品价格取出来,给订单项目价格
this.price = product.getPrice();
}
/**
* 获取订单项目ID
* @return 返回订单项目ID
*/
public UUID getProductId() {
return productId;
}
/**
* 获取订单项目价格
* @return 返回订单项目u价格
*/
public BigDecimal getPrice() {
return price;
}
/**
* 如果是此订单项目本身就返回true,如果不是订单项目就返回false;
* 除了上述两种情况:如果订单项目ID、价格都相同,就返回true,否则false
* @param o: 比较对象
* @return 比较结果
*/
@Override
public boolean equals(Object o) {
if (this == o) return true;
if (o == null || getClass() != o.getClass()) return false;
OrderItem orderItem = (OrderItem) o;
return Objects.equals(productId, orderItem.productId) && Objects.equals(price, orderItem.price);
}
/**
* 由ID、订单项目价格组合成哈希值
* @return 返回哈希值
*/
@Override
public int hashCode() {
return Objects.hash(productId, price);
}
}
```
如我们所见,OrderItem是基于产品创建的。 它保留对它的引用并存储产品的当前价格。
<订单领域结构图(PlantUML)>

接下来,我们将创建一个存储库接口(Hexagonal Architecture中的端口)。 该接口的实现将在基础设施层中:
```java
package com.ecommerce.onion.domain.repository;
import com.ecommerce.onion.domain.Order;
import java.util.Optional;
import java.util.UUID;
/**
* @packageName: domain(领域.资料库)
* @className: Order(订单资料库)
* @description: 围绕订单资料库的接口定义
* @author: luds
* @version: v1.0
* @date: 2021-03/25
*/
public interface OrderRepository {
/**
* 由ID寻找订单
* @param id 订单ID
* @return 返回订单
*/
Optional findById(UUID id);
/**
* 持久化订单
* @param order 订单实例
*/
void save(Order order);
}
```
最后,我们应确保在每次操作后始终保存订单。 为此,**我们将定义一个领域服务,该领域服务通常包含不能成为根目录一部分的逻辑**:
```java
package com.ecommerce.onion.domain.service;
import com.ecommerce.onion.domain.Order;
import com.ecommerce.onion.domain.Product;
import com.ecommerce.onion.domain.repository.OrderRepository;
import java.util.UUID;
/**
* @packageName: domain(领域.服务包)
* @className: DomainOrderService(领域订单服务)
* @description: 实现订单服务
* @author: luds
* @version: v1.0
* @date: 2021-03/25
*/
public class DomainOrderService implements OrderService {
/**
* 订单资料库
*/
private final OrderRepository orderRepository;
/**
* 由订单资料库构建此领域订单服务
* @param orderRepository 订单资料库
*/
public DomainOrderService(final OrderRepository orderRepository) {
this.orderRepository = orderRepository;
}
/**
* 由此产品创建订单,并返回订单ID
* @param product 产品实例
* @return 返回订单ID
*/
@Override
public UUID createOrder(final Product product) {
//由UUID.randomUUID()、产品创建订单
final Order order = new Order(UUID.randomUUID(), product);
//调用资料库把创建的订单进行持久化
orderRepository.save(order);
//从订单返回ID
return order.getId();
}
/**
* 往此订单ID上追加产品
* @param id 订单ID
* @param product 产品实例
*/
@Override
public void addProduct(final UUID id, final Product product) {
//由ID获取订单
final Order order = getOrder(id);
//往订单上追加产品
order.addOrder(product);
//调用资料库把加好的订单,并进行持久化
orderRepository.save(order);
}
/**
* 完成此ID的订单
* @param id 订单ID
*/
@Override
public void completeOrder(final UUID id) {
//由ID获取订单
final Order order = getOrder(id);
//并完成此订单
order.complete();
//调用资料库把完成的订单,进行持久化
orderRepository.save(order);
}
/**
* 从订单里删除此ID的产品
* @param id 订单ID
* @param productId 产品ID
*/
@Override
public void deleteProduct(final UUID id, final UUID productId) {
//由ID获取订单
final Order order = getOrder(id);
//并从订单上移除为ID的产品
order.removeOrder(productId);
//调用资料库把移除的订单,进行持久化
orderRepository.save(order);
}
/**
* 由此ID获取订单
* @param id 订单ID
* @return 返回订单
*/
private Order getOrder(UUID id) {
//调用资料库,由ID查找;如果找到返回订单,否则抛出异常:此ID的订单不存在
return orderRepository
.findById(id)
.orElseThrow(() -> new RuntimeException("Order with given id doesn't exist"));
}
}
```
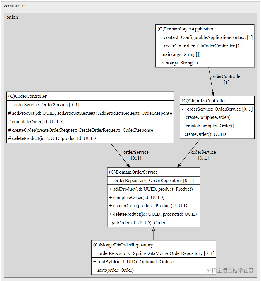
<领域订单服务的结构图(PlantUML)>

<领域订单服务的调用关系图(PlantUML)>
- createOrder

- addProduct

- completeOrder

- deleteProduct

在六边形体系结构中,此服务是实现端口的适配器。 另外,我们不会将其注册为Spring Bean,因为从领域的角度来看,这在内部,而Spring配置在外部。 稍后,我们将在基础架构层中将其与Spring手动连接。
因为领域层与应用程序层和基础结构层完全分离,所以我们也可以独立地对其进行测试:
```java
package com.ecommerce.onion.domain.service;
import com.ecommerce.onion.domain.Order;
import com.ecommerce.onion.domain.OrderProvider;
import com.ecommerce.onion.domain.Product;
import com.ecommerce.onion.domain.repository.OrderRepository;
import org.junit.jupiter.api.BeforeEach;
import org.junit.jupiter.api.Test;
import org.junit.jupiter.api.function.Executable;
import java.math.BigDecimal;
import java.util.Optional;
import java.util.UUID;
import static org.junit.jupiter.api.Assertions.assertNotNull;
import static org.junit.jupiter.api.Assertions.assertThrows;
import static org.mockito.Mockito.*;
import static org.mockito.internal.verification.VerificationModeFactory.times;
/**
* @packageName: domain(领域.服务包)
* @className: DomainOrderServiceUnitTest(领域订单服务单体测试)
* @description: 实现订单服务的单体测试
* @author: luds
* @version: v1.0
* @date: 2021-03/25
*/
public class DomainOrderServiceUnitTest {
/**
* 订单资料库
*/
private OrderRepository orderRepository;
/**
* 测试对象:领域订单服务
*/
private DomainOrderService tested;
/**
* 在每个测试用例前,初始化
*/
@BeforeEach
void setUp() {
//模仿化订单资料库
orderRepository = mock(OrderRepository.class);
//用订单资料库,实例化领域服务
tested = new DomainOrderService(orderRepository);
}
/**
* 用例:创建订单并持久化
*/
@Test
void shouldCreateOrder_thenSaveIt() {
//定义一个产品
final Product product = new Product(UUID.randomUUID(), BigDecimal.TEN, "productName");
final UUID id = tested.createOrder(product);
verify(orderRepository).save(any(Order.class));
assertNotNull(id);
}
/**
* 用例:追加产品并持久化
*/
@Test
void shouldAddProduct_thenSaveOrder() {
final Order order = spy(OrderProvider.getCreatedOrder());
final Product product = new Product(UUID.randomUUID(), BigDecimal.TEN, "test");
when(orderRepository.findById(order.getId())).thenReturn(Optional.of(order));
tested.addProduct(order.getId(), product);
verify(orderRepository).save(order);
verify(order).addOrder(product);
}
/**
* 用例:追加产品并抛异常
*/
@Test
void shouldAddProduct_thenThrowException() {
final Product product = new Product(UUID.randomUUID(), BigDecimal.TEN, "test");
final UUID id = UUID.randomUUID();
when(orderRepository.findById(id)).thenReturn(Optional.empty());
final Executable executable = () -> tested.addProduct(id, product);
verify(orderRepository, times(0)).save(any(Order.class));
assertThrows(RuntimeException.class, executable);
}
/**
* 用例:完成订单并持久化
*/
@Test
void shouldCompleteOrder_thenSaveIt() {
final Order order = spy(OrderProvider.getCreatedOrder());
when(orderRepository.findById(order.getId())).thenReturn(Optional.of(order));
tested.completeOrder(order.getId());
verify(orderRepository).save(any(Order.class));
verify(order).complete();
}
/**
* 从订单删除产品并持久化
*/
@Test
void shouldDeleteProduct_thenSaveOrder() {
final Order order = spy(OrderProvider.getCreatedOrder());
final UUID productId = order
.getOrderItems()
.get(0)
.getProductId();
when(orderRepository.findById(order.getId())).thenReturn(Optional.of(order));
tested.deleteProduct(order.getId(), productId);
verify(orderRepository).save(order);
verify(order).removeOrder(productId);
}
}
```
# 5.应用层
这里,我们将实现应用程序层。 我们将允许用户通过RESTful API与我们的应用程序进行通信。
因此,让我们创建OrderController:
```java
package com.ecommerce.onion.application;
import com.ecommerce.onion.application.request.AddProductRequest;
import com.ecommerce.onion.application.request.CreateOrderRequest;
import com.ecommerce.onion.application.response.OrderResponse;
import com.ecommerce.onion.domain.Product;
import com.ecommerce.onion.domain.service.OrderService;
import org.springframework.beans.factory.annotation.Autowired;
import org.springframework.http.MediaType;
import org.springframework.web.bind.annotation.*;
import java.util.UUID;
/**
* @packageName: application(应用包)
* @className: OrderController(订单控制器)
* @description: 围绕此订单领域展开业务
* @author: luds
* @version: v1.0
* @date: 2021-04/03
*/
@RestController
@RequestMapping("/orders")
public class OrderController {
/**
* 订单服务
*/
private final OrderService orderService;
/**
* 由订单服务自动装配订单控制器
* @param orderService
*/
@Autowired
public OrderController(OrderService orderService) {
this.orderService = orderService;
}
/**
* 由创建订单请求创建订单,并返回创建订单响应
* @param createOrderRequest 创建订单请求
* @return 返回创建订单响应
*/
@PostMapping(produces = MediaType.APPLICATION_JSON_VALUE, consumes = MediaType.APPLICATION_JSON_VALUE)
OrderResponse createOrder(@RequestBody final CreateOrderRequest createOrderRequest) {
Product product = createOrderRequest.getProduct();
final UUID id = orderService.createOrder(product);
return new OrderResponse(id,product.getId());
}
/**
* 此订单ID上追加产品请求
* @param id 订单ID
* @param addProductRequest 追加产品请求
*/
@PostMapping(value = "/{id}/products", consumes = MediaType.APPLICATION_JSON_VALUE)
OrderResponse addProduct(@PathVariable final UUID id, @RequestBody final AddProductRequest addProductRequest) {
Product product = addProductRequest.getProduct();
orderService.addProduct(id, product);
return new OrderResponse(id,product.getId());
}
/**
* 从此订单ID上删除产品ID
* @param id 订单ID
* @param productId 产品ID
*/
@DeleteMapping(value = "/{id}/products", consumes = MediaType.APPLICATION_JSON_VALUE)
void deleteProduct(@PathVariable final UUID id, @RequestParam final UUID productId) {
orderService.deleteProduct(id, productId);
}
/**
* 完成订单
* @param id 订单ID
*/
@PostMapping("/{id}/complete")
void completeOrder(@PathVariable final UUID id) {
orderService.completeOrder(id);
}
}
```
<订单控制器的结构图(PlantUML)>

这个简单的Spring Rest控制器**负责协调域逻辑的执行**。
该控制器使外部RESTful接口适应我们的域。 它是通过从OrderService(端口)调用适当的方法来完成的。
# 6.基础设施层
基础结构层包含运行应用程序所需的逻辑。
因此,我们将从创建配置类开始。 首先,让我们实现一个将OrderService注册为Spring bean的类:
```java
package com.ecommerce.onion.infrastracture.configuration;
import com.ecommerce.onion.DomainLayerApplication;
import com.ecommerce.onion.domain.repository.OrderRepository;
import com.ecommerce.onion.domain.service.DomainOrderService;
import com.ecommerce.onion.domain.service.OrderService;
import org.springframework.context.annotation.Bean;
import org.springframework.context.annotation.ComponentScan;
import org.springframework.context.annotation.Configuration;
/**
* @packageName: infrastracture.configuration(基础设施.配置)
* @className: BeanConfiguration(bean配置)
* @description: 服务配置
* @author: luds
* @version: v1.0
* @date: 2021-03/25
*/
@Configuration
@ComponentScan(basePackageClasses = DomainLayerApplication.class)
public class BeanConfiguration {
/**
* 由订单资料库装配订单服务
* @param orderRepository 订单资料库
* @return 返回订单服务
*/
@Bean
OrderService orderService(final OrderRepository orderRepository) {
return new DomainOrderService(orderRepository);
}
}
```
接下来,让我们创建负责启用我们将使用的Spring Data存储库的配置:
```java
@EnableMongoRepositories(basePackageClasses = SpringDataMongoOrderRepository.class)
public class MongoDBConfiguration {
}
```
我们使用了basePackageClasses属性,因为这些存储库只能位于基础结构层中。 因此,Spring没有理由扫描整个应用程序。 此外,此类可以包含与在MongoDB和我们的应用程序之间建立连接有关的所有内容。
最后,我们将从领域层实现OrderRepository。 我们将在实现中使用SpringDataMongoOrderRepository:
```java
package com.ecommerce.onion.infrastracture.repository.mongo;
import com.ecommerce.onion.domain.Order;
import com.ecommerce.onion.domain.repository.OrderRepository;
import org.springframework.beans.factory.annotation.Autowired;
import org.springframework.context.annotation.Primary;
import org.springframework.stereotype.Component;
import java.util.Optional;
import java.util.UUID;
/**
* @packageName: infrastracture.repository.mongo(基础设施.资料库卡.mongo)
* @className: MongoDbOrderRepository(MongoDb订单资料库)
* @description: MongoDB存储方式
* @author: luds
* @version: v1.0
* @date: 2021-03/26
*/
@Component
@Primary
public class MongoDbOrderRepository implements OrderRepository {
/**
* 使用SpringData实现的MongoDb订单资料库
*/
private final SpringDataMongoOrderRepository orderRepository;
/**
* SpringData实现的MongoDb资料库来构建MongoDb订单资料库
* @param orderRepository 订单资料库
*/
@Autowired
public MongoDbOrderRepository(final SpringDataMongoOrderRepository orderRepository) {
this.orderRepository = orderRepository;
}
/**
* 根据ID查找订单
* @param id 订单ID
* @return 返回订单实例
*/
@Override
public Optional findById(final UUID id) {
return orderRepository.findById(id);
}
/**
* 持久化订单
* @param order 订单实例
*/
@Override
public void save(final Order order) {
orderRepository.save(order);
}
}
```
此实现将我们的订单存储在MongoDB中。 在六边形体系结构中,此实现也是适配器。
MongoDB安装请参考:https://juejin.cn/post/6944274331325661215/
# 7.好处
这种方法的第一个优点是我们将**每一层的工作分开**。 我们可以专注于一层而不影响其他层。
此外,它们自然更容易理解,因为它们每个都专注于其逻辑。
另一个很大的优势是,我们已经将领域逻辑与其他所有事物隔离开来。 **领域部分仅包含业务逻辑,可以轻松移至其他环境。**
实际上,让我们更改基础结构层以将Cassandra用作数据库:
```java
package com.ecommerce.onion.infrastracture.repository.cassandra;
import com.ecommerce.onion.domain.Order;
import com.ecommerce.onion.domain.repository.OrderRepository;
import org.springframework.beans.factory.annotation.Autowired;
import org.springframework.stereotype.Component;
import java.util.Optional;
import java.util.UUID;
/**
* @packageName: infrastracture.repository.cassandra(基础设施.资料库卡.cassandra)
* @className: CassandraDbOrderRepository(CassandraDB订单资料库)
* @description: CassandraDB存储方式
* @author: luds
* @version: v1.0
* @date: 2021-03/26
*/
@Component
public class CassandraDbOrderRepository implements OrderRepository {
/**
* 使用SpringData实现的CassandraDB订单资料库
*/
private final SpringDataCassandraOrderRepository orderRepository;
/**
* SpringData实现的CassandraDB资料库来构建CassandraDB订单资料库
* @param orderRepository 订单资料库
*/
@Autowired
public CassandraDbOrderRepository(SpringDataCassandraOrderRepository orderRepository) {
this.orderRepository = orderRepository;
}
/**
* 根据ID查找订单
* @param id 订单ID
* @return 返回订单实例
*/
@Override
public Optional findById(UUID id) {
Optional orderEntity = orderRepository.findById(id);
if (orderEntity.isPresent()) {
return Optional.of(orderEntity.get()
.toOrder());
} else {
return Optional.empty();
}
}
/**
* 持久化订单
* @param order 订单实例
*/
@Override
public void save(Order order) {
orderRepository.save(new OrderEntity(order));
}
}
```
与MongoDB不同,我们现在使用OrderEntity将领域保留在数据库中。
如果我们在Order域对象中添加特定于技术的注释,则将违反基础结构层和领域层之间的解耦关系。
存储库使领域适应我们的持久化需求。
让我们更进一步,将RESTful应用程序转换为命令行应用程序:
```java
package com.ecommerce.onion.application.cli;
import com.ecommerce.onion.domain.Product;
import com.ecommerce.onion.domain.service.OrderService;
import org.slf4j.Logger;
import org.slf4j.LoggerFactory;
import org.springframework.beans.factory.annotation.Autowired;
import org.springframework.stereotype.Component;
import java.math.BigDecimal;
import java.util.UUID;
/**
* @packageName: application.cli(应用.客户端包)
* @className: CliOrderController(客户端订单控制器)
* @description: 围绕此订单领域展开业务
* @author: luds
* @version: v1.0
* @date: 2021-03/25
*/
@Component
public class CliOrderController {
private static final Logger LOG = LoggerFactory.getLogger(CliOrderController.class);
/**
* 订单服务
*/
private final OrderService orderService;
/**
* 由订单服务自动装配订单控制器
* @param orderService
*/
@Autowired
public CliOrderController(OrderService orderService) {
this.orderService = orderService;
}
/**
* 创建完成订单
*/
public void createCompleteOrder() {
LOG.info("<>");
UUID orderId = createOrder();
orderService.completeOrder(orderId);
}
/**
* 创建不完整的订单
*/
public void createIncompleteOrder() {
LOG.info("<>");
UUID orderId = createOrder();
}
/**
* 创建订单
* @return 返回订单ID
*/
private UUID createOrder() {
LOG.info("Placing a new order with two products");
Product mobilePhone = new Product(UUID.randomUUID(), BigDecimal.valueOf(200), "mobile");
Product razor = new Product(UUID.randomUUID(), BigDecimal.valueOf(50), "razor");
LOG.info("Creating order with mobile phone");
UUID orderId = orderService.createOrder(mobilePhone);
LOG.info("Adding a razor to the order");
orderService.addProduct(orderId, razor);
return orderId;
}
}
```
与以前不同,我们现在已经硬连接了一组与我们的领域交互的预定义操作。 例如,我们可以使用它来用模拟数据填充我们的应用程序。
即使我们完全改变了应用程序的用途,我们也没有触及领域层。
# 8.结论
在本文中,我们学习了如何将与我们的应用程序相关的逻辑分成特定的层。
首先,我们定义了三个主要层:应用程序,领域和基础结构。 之后,我们描述了如何填充它们并解释了优点。
然后,我们提出了每一层的实现:

最后,我们交换了应用程序和基础架构层,而不会影响领域。
完整代码:https://gitee.com/actual-combat-study/system-architecture/tree/master/ecommerce-backend
参考:https://www.baeldung.com/hexagonal-architecture-ddd-spring
延伸阅读:https://resourceful-badger-85476-dev-ed.my.salesforce.com/home/home.jsp
*/
private OrderRepository orderRepository;
/**
* 测试对象:领域订单服务
*/
private DomainOrderService tested;
/**
* 在每个测试用例前,初始化
*/
@BeforeEach
void setUp() {
//模仿化订单资料库
orderRepository = mock(OrderRepository.class);
//用订单资料库,实例化领域服务
tested = new DomainOrderService(orderRepository);
}
/**
* 用例:创建订单并持久化
*/
@Test
void shouldCreateOrder_thenSaveIt() {
//定义一个产品
final Product product = new Product(UUID.randomUUID(), BigDecimal.TEN, "productName");
final UUID id = tested.createOrder(product);
verify(orderRepository).save(any(Order.class));
assertNotNull(id);
}
/**
* 用例:追加产品并持久化
*/
@Test
void shouldAddProduct_thenSaveOrder() {
final Order order = spy(OrderProvider.getCreatedOrder());
final Product product = new Product(UUID.randomUUID(), BigDecimal.TEN, "test");
when(orderRepository.findById(order.getId())).thenReturn(Optional.of(order));
tested.addProduct(order.getId(), product);
verify(orderRepository).save(order);
verify(order).addOrder(product);
}
/**
* 用例:追加产品并抛异常
*/
@Test
void shouldAddProduct_thenThrowException() {
final Product product = new Product(UUID.randomUUID(), BigDecimal.TEN, "test");
final UUID id = UUID.randomUUID();
when(orderRepository.findById(id)).thenReturn(Optional.empty());
final Executable executable = () -> tested.addProduct(id, product);
verify(orderRepository, times(0)).save(any(Order.class));
assertThrows(RuntimeException.class, executable);
}
/**
* 用例:完成订单并持久化
*/
@Test
void shouldCompleteOrder_thenSaveIt() {
final Order order = spy(OrderProvider.getCreatedOrder());
when(orderRepository.findById(order.getId())).thenReturn(Optional.of(order));
tested.completeOrder(order.getId());
verify(orderRepository).save(any(Order.class));
verify(order).complete();
}
/**
* 从订单删除产品并持久化
*/
@Test
void shouldDeleteProduct_thenSaveOrder() {
final Order order = spy(OrderProvider.getCreatedOrder());
final UUID productId = order
.getOrderItems()
.get(0)
.getProductId();
when(orderRepository.findById(order.getId())).thenReturn(Optional.of(order));
tested.deleteProduct(order.getId(), productId);
verify(orderRepository).save(order);
verify(order).removeOrder(productId);
}
}
```
# 5.应用层
这里,我们将实现应用程序层。 我们将允许用户通过RESTful API与我们的应用程序进行通信。
因此,让我们创建OrderController:
```java
package com.ecommerce.onion.application;
import com.ecommerce.onion.application.request.AddProductRequest;
import com.ecommerce.onion.application.request.CreateOrderRequest;
import com.ecommerce.onion.application.response.CreateOrderResponse;
import com.ecommerce.onion.domain.service.OrderService;
import org.springframework.beans.factory.annotation.Autowired;
import org.springframework.http.MediaType;
import org.springframework.web.bind.annotation.*;
import java.util.UUID;
/**
* @packageName: application(应用包)
* @className: OrderController(订单控制器)
* @description: 围绕此订单领域展开业务
* @author: luds
* @version: v1.0
* @date: 2021-03/25
*/
@RestController
@RequestMapping("/orders")
public class OrderController {
/**
* 订单服务
*/
private final OrderService orderService;
/**
* 由订单服务自动装配订单控制器
* @param orderService
*/
@Autowired
public OrderController(OrderService orderService) {
this.orderService = orderService;
}
/**
* 由创建订单请求创建订单,并返回创建订单响应
* @param createOrderRequest 创建订单请求
* @return 返回创建订单响应
*/
@PostMapping(produces = MediaType.APPLICATION_JSON_VALUE, consumes = MediaType.APPLICATION_JSON_VALUE)
CreateOrderResponse createOrder(@RequestBody final CreateOrderRequest createOrderRequest) {
final UUID id = orderService.createOrder(createOrderRequest.getProduct());
return new CreateOrderResponse(id);
}
/**
* 此订单ID上追加产品请求
* @param id 订单ID
* @param addProductRequest 追加产品请求
*/
@PostMapping(value = "/{id}/products", consumes = MediaType.APPLICATION_JSON_VALUE)
void addProduct(@PathVariable final UUID id, @RequestBody final AddProductRequest addProductRequest) {
orderService.addProduct(id, addProductRequest.getProduct());
}
/**
* 从此订单ID上删除产品ID
* @param id 订单ID
* @param productId 产品ID
*/
@DeleteMapping(value = "/{id}/products", consumes = MediaType.APPLICATION_JSON_VALUE)
void deleteProduct(@PathVariable final UUID id, @RequestParam final UUID productId) {
orderService.deleteProduct(id, productId);
}
/**
* 完成订单
* @param id 订单ID
*/
@PostMapping("/{id}/complete")
void completeOrder(@PathVariable final UUID id) {
orderService.completeOrder(id);
}
}
```
这个简单的Spring Rest控制器**负责协调域逻辑的执行**。
该控制器使外部RESTful接口适应我们的域。 它是通过从OrderService(端口)调用适当的方法来完成的。
# 6.基础设施层
基础结构层包含运行应用程序所需的逻辑。
因此,我们将从创建配置类开始。 首先,让我们实现一个将OrderService注册为Spring bean的类:
```java
package com.ecommerce.onion.infrastracture.configuration;
import com.ecommerce.onion.DomainLayerApplication;
import com.ecommerce.onion.domain.repository.OrderRepository;
import com.ecommerce.onion.domain.service.DomainOrderService;
import com.ecommerce.onion.domain.service.OrderService;
import org.springframework.context.annotation.Bean;
import org.springframework.context.annotation.ComponentScan;
import org.springframework.context.annotation.Configuration;
/**
* @packageName: infrastracture.configuration(基础设施.配置)
* @className: BeanConfiguration(bean配置)
* @description: 服务配置
* @author: luds
* @version: v1.0
* @date: 2021-03/25
*/
@Configuration
@ComponentScan(basePackageClasses = DomainLayerApplication.class)
public class BeanConfiguration {
/**
* 由订单资料库装配订单服务
* @param orderRepository 订单资料库
* @return 返回订单服务
*/
@Bean
OrderService orderService(final OrderRepository orderRepository) {
return new DomainOrderService(orderRepository);
}
}
```
接下来,让我们创建负责启用我们将使用的Spring Data存储库的配置:
```java
@EnableMongoRepositories(basePackageClasses = SpringDataMongoOrderRepository.class)
public class MongoDBConfiguration {
}
```
我们使用了basePackageClasses属性,因为这些存储库只能位于基础结构层中。 因此,Spring没有理由扫描整个应用程序。 此外,此类可以包含与在MongoDB和我们的应用程序之间建立连接有关的所有内容。
最后,我们将从领域层实现OrderRepository。 我们将在实现中使用SpringDataMongoOrderRepository:
```java
package com.ecommerce.onion.infrastracture.repository.mongo;
import com.ecommerce.onion.domain.Order;
import com.ecommerce.onion.domain.repository.OrderRepository;
import org.springframework.beans.factory.annotation.Autowired;
import org.springframework.context.annotation.Primary;
import org.springframework.stereotype.Component;
import java.util.Optional;
import java.util.UUID;
/**
* @packageName: infrastracture.repository.mongo(基础设施.资料库卡.mongo)
* @className: MongoDbOrderRepository(MongoDb订单资料库)
* @description: MongoDB存储方式
* @author: luds
* @version: v1.0
* @date: 2021-03/26
*/
@Component
@Primary
public class MongoDbOrderRepository implements OrderRepository {
/**
* 使用SpringData实现的MongoDb订单资料库
*/
private final SpringDataMongoOrderRepository orderRepository;
/**
* SpringData实现的MongoDb资料库来构建MongoDb订单资料库
* @param orderRepository 订单资料库
*/
@Autowired
public MongoDbOrderRepository(final SpringDataMongoOrderRepository orderRepository) {
this.orderRepository = orderRepository;
}
/**
* 根据ID查找订单
* @param id 订单ID
* @return 返回订单实例
*/
@Override
public Optional findById(final UUID id) {
return orderRepository.findById(id);
}
/**
* 持久化订单
* @param order 订单实例
*/
@Override
public void save(final Order order) {
orderRepository.save(order);
}
}
```
此实现将我们的订单存储在MongoDB中。 在六边形体系结构中,此实现也是适配器。
# 7.好处
这种方法的第一个优点是我们将**每一层的工作分开**。 我们可以专注于一层而不影响其他层。
此外,它们自然更容易理解,因为它们每个都专注于其逻辑。
另一个很大的优势是,我们已经将领域逻辑与其他所有事物隔离开来。 **领域部分仅包含业务逻辑,可以轻松移至其他环境。**
实际上,让我们更改基础结构层以将Cassandra用作数据库:
```java
package com.ecommerce.onion.infrastracture.repository.cassandra;
import com.ecommerce.onion.domain.Order;
import com.ecommerce.onion.domain.repository.OrderRepository;
import org.springframework.beans.factory.annotation.Autowired;
import org.springframework.stereotype.Component;
import java.util.Optional;
import java.util.UUID;
/**
* @packageName: infrastracture.repository.cassandra(基础设施.资料库卡.cassandra)
* @className: CassandraDbOrderRepository(CassandraDB订单资料库)
* @description: CassandraDB存储方式
* @author: luds
* @version: v1.0
* @date: 2021-03/26
*/
@Component
public class CassandraDbOrderRepository implements OrderRepository {
/**
* 使用SpringData实现的CassandraDB订单资料库
*/
private final SpringDataCassandraOrderRepository orderRepository;
/**
* SpringData实现的CassandraDB资料库来构建CassandraDB订单资料库
* @param orderRepository 订单资料库
*/
@Autowired
public CassandraDbOrderRepository(SpringDataCassandraOrderRepository orderRepository) {
this.orderRepository = orderRepository;
}
/**
* 根据ID查找订单
* @param id 订单ID
* @return 返回订单实例
*/
@Override
public Optional findById(UUID id) {
Optional orderEntity = orderRepository.findById(id);
if (orderEntity.isPresent()) {
return Optional.of(orderEntity.get()
.toOrder());
} else {
return Optional.empty();
}
}
/**
* 持久化订单
* @param order 订单实例
*/
@Override
public void save(Order order) {
orderRepository.save(new OrderEntity(order));
}
}
```
与MongoDB不同,我们现在使用OrderEntity将领域保留在数据库中。
如果我们在Order域对象中添加特定于技术的注释,则将违反基础结构层和领域层之间的解耦关系。
存储库使领域适应我们的持久化需求。
让我们更进一步,将RESTful应用程序转换为命令行应用程序:
```java
package com.ecommerce.onion.application.cli;
import com.ecommerce.onion.domain.Product;
import com.ecommerce.onion.domain.service.OrderService;
import org.slf4j.Logger;
import org.slf4j.LoggerFactory;
import org.springframework.beans.factory.annotation.Autowired;
import org.springframework.stereotype.Component;
import java.math.BigDecimal;
import java.util.UUID;
/**
* @packageName: application.cli(应用.客户端包)
* @className: CliOrderController(客户端订单控制器)
* @description: 围绕此订单领域展开业务
* @author: luds
* @version: v1.0
* @date: 2021-03/25
*/
@Component
public class CliOrderController {
private static final Logger LOG = LoggerFactory.getLogger(CliOrderController.class);
/**
* 订单服务
*/
private final OrderService orderService;
/**
* 由订单服务自动装配订单控制器
* @param orderService
*/
@Autowired
public CliOrderController(OrderService orderService) {
this.orderService = orderService;
}
/**
* 创建完成订单
*/
public void createCompleteOrder() {
LOG.info("<>");
UUID orderId = createOrder();
orderService.completeOrder(orderId);
}
/**
* 创建不完整的订单
*/
public void createIncompleteOrder() {
LOG.info("<>");
UUID orderId = createOrder();
}
/**
* 创建订单
* @return 返回订单ID
*/
private UUID createOrder() {
LOG.info("Placing a new order with two products");
Product mobilePhone = new Product(UUID.randomUUID(), BigDecimal.valueOf(200), "mobile");
Product razor = new Product(UUID.randomUUID(), BigDecimal.valueOf(50), "razor");
LOG.info("Creating order with mobile phone");
UUID orderId = orderService.createOrder(mobilePhone);
LOG.info("Adding a razor to the order");
orderService.addProduct(orderId, razor);
return orderId;
}
}
```
与以前不同,我们现在已经硬连接了一组与我们的领域交互的预定义操作。 例如,我们可以使用它来用模拟数据填充我们的应用程序。
即使我们完全改变了应用程序的用途,我们也没有触及领域层。
# 8.结论
在本文中,我们学习了如何将与我们的应用程序相关的逻辑分成特定的层。
首先,我们定义了三个主要层:应用程序,领域和基础结构。 之后,我们描述了如何填充它们并解释了优点。
然后,我们提出了每一层的实现:

最后,我们交换了应用程序和基础架构层,而不会影响领域。
# 9. 样例
## 9.1 创建订单
http://localhost:8080/orders/
**request**
| HTTP request methods | HTTP headers | HTTP Body |
| -------------------- | ----------------------------- | ------------------------------------------------------------ |
| POST | Content-Type:application/json | {
"product": {
"price": "100",
"name": "水杯"
}
} |
**response**
| Status | Body |
| ------ | ------------------------------------------------------------ |
| 200 | {
"orderId": "01860992-89d3-46ef-a360-690438a1cb6d",
"productId": "32671125-66b1-4a3e-b8d9-cdb778ce428a"
} |
## 9.2 已有订单基础上,追加产品
http://localhost:8080/orders/01860992-89d3-46ef-a360-690438a1cb6d/products
**request**
| HTTP request methods | HTTP headers | HTTP Body |
| -------------------- | ----------------------------- | ------------------------------------------------------------ |
| POST | Content-Type:application/json | {
"product": {
"price": "120",
"name": "水杯"
}
} |
**response**
| Status | Body |
| ------ | ------------------------------------------------------------ |
| 200 | {
"orderId": "01860992-89d3-46ef-a360-690438a1cb6d",
"productId": "5754432d-13ac-48d9-97e7-ee1a6fb4baee"
} |
## 9.3 从已有订单中,删除产品
http://localhost:8080/orders/01860992-89d3-46ef-a360-690438a1cb6d/products?productId=32671125-66b1-4a3e-b8d9-cdb778ce428a
**request**
| HTTP request methods | HTTP headers | HTTP Body |
| -------------------- | ----------------------------- | --------- |
| DELETE | Content-Type:application/json | |
**response**
| Status | Body |
| ------ | ---- |
| 200 | |
## 9.4 完成订单
http://localhost:8080/orders/01860992-89d3-46ef-a360-690438a1cb6d/complete
**request**
| HTTP request methods | HTTP headers | HTTP Body |
| -------------------- | ----------------------------- | --------- |
| POST | Content-Type:application/json | |
**response**
| Status | Body |
| ------ | ---- |
| 200 | |
Status:200之外的值请参考:https://developer.mozilla.org/zh-CN/docs/Web/HTTP/Status
# 10. 追加swagger功能
访问地址:http://localhost:8080/swagger-ui/index.html?urls.primaryName
可以选择:前台和后台